Objectaid Howto
The objectaid uml explorer is an agile and lightweight code visualization tool for the eclipse ide. Jdk 80 or higher.
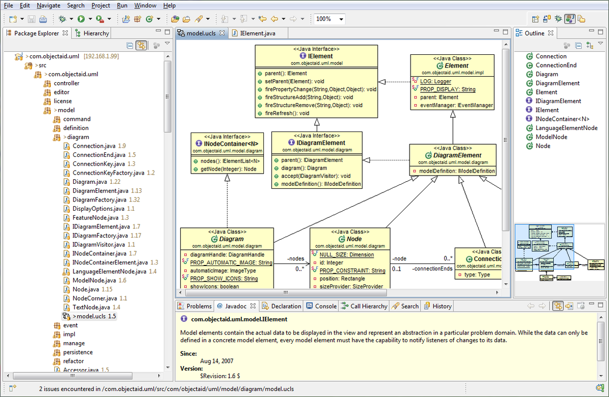
Objectaid Uml Explorer How To Make A Class Diagram
Add notes with free text into any diagram.
Objectaid howto. It uses the uml notation to show a graphical representation of existing code that is as accurate and up to date as your text editor. The objectaid uml explorer is optimized for the quick and easy creation of uml class and sequence diagrams from existing java source code and libraries. Skip navigation sign in.
The objectaid uml explorer is an agile and lightweight code visualization tool for the eclipse ide. Save diagrams in the svg and pdf formats in addition to gif jpeg and png. They can also be connected to existing diagram elements.
How to create flowchart in powerpoint. In the eclipse main menu go to help about eclipse. It uses the uml notation to show a graphical representation of existing java code that is as accurate and up to date as your text editor while being very easy to use.
Objectaid uml plugin for eclipse. Uninstall objectaid the objectaid um explorer can be uninstalled with these steps. For objectaid 11x jdk 60 can still be used.
The diagram add on provides numerous additional features for the objectaid class and sequence diagram some of which are discussed below in more detail. In the about eclipse dialog press the installation details button. Java development tutorials in english.
The objectaid uml explorer is an eclipse plug in so you need a java development kit and the eclipse java ide to use it. Below is the information of the remote eclipse update site for the current release which requires jdk 8. Demonstrte draw uml diagram with object aid on eclipse.
Demonstrte draw uml diagram with object aid on eclipse.
Java Development For Beginners 16 Objectaid Uml Plugin For Eclipse Installation
Uml Class Diagrams With Objectaid My Programming Blog
How To Drag And Drop Classes Using Objectaid In Eclipse Ide
Objectaid Uml Explorer Eclipse Plugins Bundles And
Given A Folder Of Java Files Is There An Eclipse Plugin To
Easy Tutorial Java Eclipse Modeling Java Class Using Objectaid
Fuzz Box How To Generate Uml Diagrams From Java Code In Eclipse
Objectaid Uml Class Diagrams Generation Plugin For Eclipse
How To Generate Uml Diagrams Especially Sequence Diagrams
Objectaid Uml Plugin For Eclipse Installation
Fuzz Box How To Generate Uml Diagrams From Java Code In Eclipse
Girlgemamountain Blogg Se Objectaid Uml Explorer Eclipse
Java Object Aid Class Diagram Save To Jpeg Stack Overflow
How To Zoom View In Objectaid Eclipse Plugin For Uml
Generate Class Diagram Using Eclipse
Fuzz Box How To Generate Uml Diagrams From Java Code In Eclipse
Uml Class Diagrams With Objectaid My Programming Blog
Objectaid Uml Class Diagrams Generation Plugin For Eclipse
Generating Uml Diagram In Android Studio Stack Overflow
Fuzz Box How To Generate Uml Diagrams From Java Code In Eclipse
Uml Class Diagrams With Objectaid My Programming Blog
Eclipse Community Forums Oomph Outline View Blank When
Fuzz Box How To Generate Uml Diagrams From Java Code In Eclipse
Gae05 Objectaid Diagrama De Clases En Eclipse
I Am Getting Error In Eclipse While Installing Objectaid
Featuresource Geotools 22 Snapshot User Guide
Generate Class Diagram Using Eclipse
How To Zoom View In Objectaid Eclipse Plugin For Uml
Uml Class Diagrams With Objectaid My Programming Blog
Menggunakan Google Maps Api V2 Pada Android Let S Write Code
Android How To Program Presented By Thomas Bucag Rob
Eclipse Class Diagram Example Examples Java Code Geeks 2020
Automatically Convert Java Code Into Uml
Uml Class Diagrams With Objectaid My Programming Blog
Http Www Objectaid Com Content Jar Any Run Free
Eclipse Objectaid Installieren
Android How To Program Presented By Thomas Bucag Rob
Java Object Aid Class Diagram Save To Jpeg Stack Overflow
Generate Class Diagram Using Eclipse
Objectaid Uml By Ana Mateos On Prezi
Pin By Dico Brosco On Uml Sequence Diagram Sequence
Haischlib Objectaid Ar Twitter
Estimatate Effort For Software Development Assigment Rt And How To Use Object Aid In Eclipse
Java Cannot See The Objectaid Uml Explorer Plugin Stack
Uml Class Diagrams With Objectaid My Programming Blog
Generate Class Diagram Using Eclipse
Objectaid Uml Class Diagrams Generation Plugin For Eclipse
How To Generate Uml Diagrams Especially Sequence Diagrams
Objectaid Uml Plugin For Eclipse Installation Java Development For Beginners 16
Installing Eclipse 1 The Java Jdk Not The Jre That Is
Shdhumale Java Knowledge Sharing Site Page 15
02 Eclipse J2se Install Object Aid
Generate Class Diagram Using Eclipse
Eclipse Class Diagram Example Examples Java Code Geeks 2020
Paraxial Formulas Sign Conventions
Solved I Am Trying To Fix My Code As Instructor Said But
Fuzz Box How To Generate Uml Diagrams From Java Code In Eclipse
Videos Matching Create Activity Diagram With Umlet Revolvy
Eclipse Class Diagram Example Examples Java Code Geeks 2020
How To Use Cpanel S File Manager Hosting Ocean
The Objectaid Uml Explorer For Sts Eclipse
Installation The Objectaid Uml Explorer For Eclipse
Http Www Objectaid Com Content Jar Any Run Free
Ojitha Kumanayaka Java Ee 7 Enterprise Application
How To Generate Uml Diagrams Especially Sequence Diagrams
Graph Databases In Drupal A Neo4j Module That Integrates
Fuzz Box How To Generate Uml Diagrams From Java Code In Eclipse
How To Draw Class Diagrams In Java
Assignment 1 Mimiothman 250662 Stiw3054 A182 A1 Redo Wiki
How To Generate Uml Diagrams Especially Sequence Diagrams
Generate Class Diagram Using Eclipse
Solved Use Java Don T Bother With The Uml Diagram If Yo
Eclipse Tcp Ip Monitoring Coderduderino
Fuzz Box How To Generate Uml Diagrams From Java Code In Eclipse
Objectaid Archives Lubos Krnac S Blog
The Objectaid Uml Explorer For Sts Eclipse
Eclipse Class Diagram Example Examples Java Code Geeks 2020
Namekdev Refactoring Theconsole With Help Of Objectaid And
The Objectaid Uml Explorer For Sts Eclipse
How To Generate Uml Diagrams Especially Sequence Diagrams
Aid Vs Aide How To Choose Your Words Correctly Woodhead














